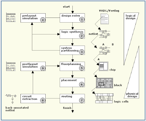
8.- Pasos para el Diseño de un Sistema Utilizando un ASIC

En la figura 12 se muestra una secuencia lógica con los pasos para el diseño de un ASIC. Los pasos del 1-4 son parte del diseño lógico, los pasos del 5 - 9 son parte del diseño físico [4].

Figura12: Pasos involucrados en el diseño de un ASIC.

  1. Entrada del diseño: Un diseño es cargado en un sistema de diseño de ASIC's puede utilizarse un lenguaje de descripción de hardware HDL.
  2. Sintesis lógica: Usa un HDL (VHDL o Verilog) y una herramienta de síntesis lógica que produce una lista de redes la cual consiste en una descripción de las celdas lógicas y sus interconexiones.
  3. Partición del sistema: Divide un sistema en piezas detalladas del ASIC.
  4. Simulación prelayaut: chequea si el sistema funciona correctamente.
  5. Planeamiento de piso: Acomoda los bloques de la lista de redes de conexión en un chip.
  6. Ubicación: Decide la localización de las celdas en un bloque.
  7. Ruteo: Establece las conexiones entre las celdas y los bloques.
  8. Extracción: Determina la resistencia y la capacitancia de las interconexiones.
  9. Simulación Post-layout: en este paso se revisa si el diseño es capaz defuncionar con las cargas agregadas a las interconexiones